Overview

The ISIP Machine Learning Demo (IMLD) is an educational tool that allows user to learn about machine learning by visualization of data, decision surfaces, and algorithm results. Its principal features include:
IMLD began as a Java applet developed in the late 1990's. The most recent version runs in a client/server framework. To run the application, hit "run" on the menu bar on the upper right.

Features

The standalone Python application is available here and has a number of useful features:
  • Generate Data: Users can select from a number of well-known data sets (e.g. overlapping Gaussian distributions), or can create custom data sets using freehand drawing tools.
  • Customize Data: Users can augment existing data sets using freehand drawing tools, and can also customize the parameters of several available data generators. Data generators allow users to create historically important data sets.
  • Import/Export Data: Users can also evaluate data sets of interest by importing data into the tool using a spreadsheet file format (csv). Data can be exported as well, making the tool and ideal way to generate unique and interesting data sets.
  • Analyze Data: Users can apply popular ML algorithms to their data. Algorithms can be trained on the data appearing in the "Train" window, and evaluate on unseen data appearing in the "Eval" window. Key parameters of each algorithm can be adjusted and optimized.
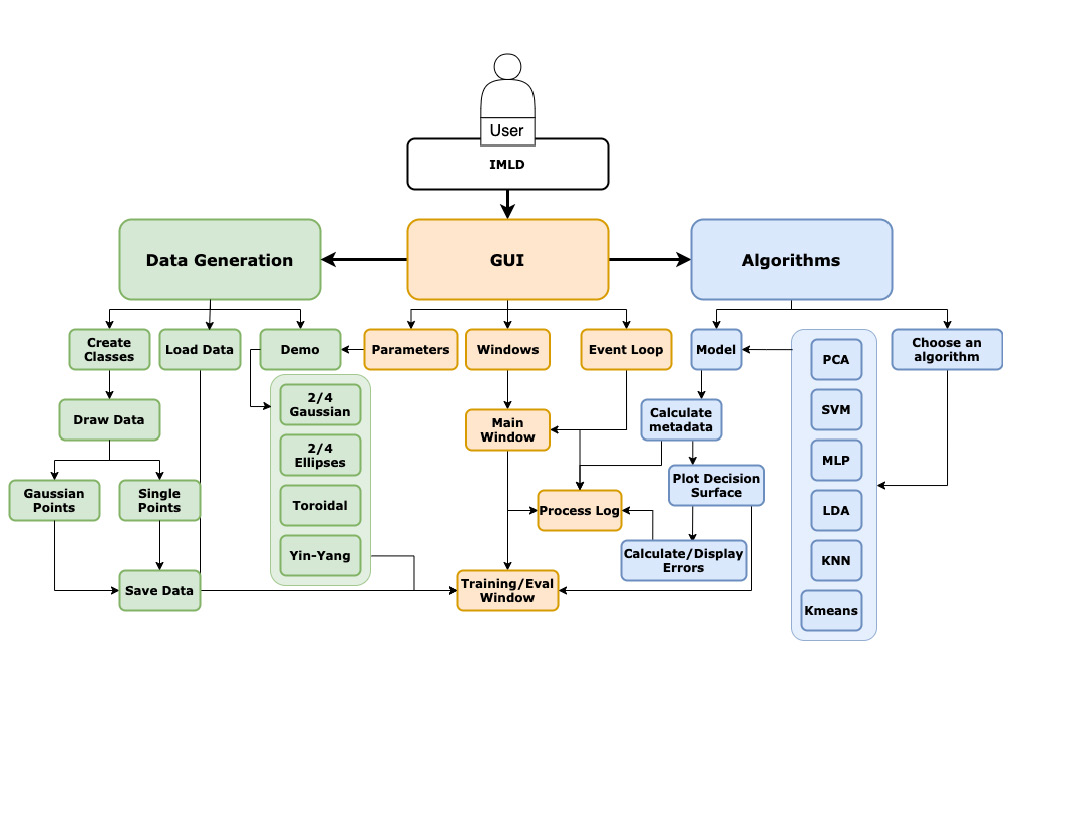
The IMLD Software Architecture